Aller au contenu

Base de données Gestion Concessionnaire Auto

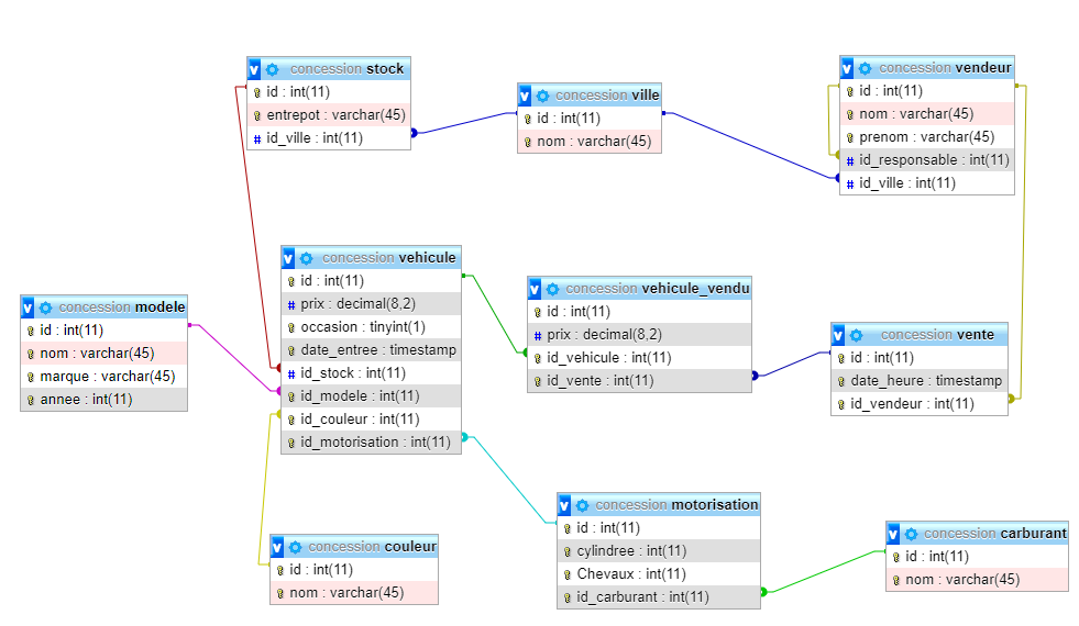
Les scripts SQL du schéma et des données sont détaillés ci-dessous.

Base de données

concession

DROP SCHEMA IF EXISTS `concession` ;

CREATE SCHEMA IF NOT EXISTS `concession` DEFAULT CHARACTER SET utf8 ;
USE `concession` ;

-- -----------------------------------------------------
-- Table `concession`.`carburant`
-- -----------------------------------------------------
DROP TABLE IF EXISTS `concession`.`carburant` ;

CREATE TABLE IF NOT EXISTS `concession`.`carburant` (
  `id` INT(11) NOT NULL AUTO_INCREMENT,
  `nom` VARCHAR(45) NOT NULL,
  PRIMARY KEY (`id`))
ENGINE = InnoDB
AUTO_INCREMENT = 12
DEFAULT CHARACTER SET = utf8;

CREATE UNIQUE INDEX `nom_UNIQUE` ON `concession`.`carburant` (`nom` ASC);


-- -----------------------------------------------------
-- Table `concession`.`couleur`
-- -----------------------------------------------------
DROP TABLE IF EXISTS `concession`.`couleur` ;

CREATE TABLE IF NOT EXISTS `concession`.`couleur` (
  `id` INT(11) NOT NULL AUTO_INCREMENT,
  `nom` VARCHAR(45) NOT NULL,
  PRIMARY KEY (`id`))
ENGINE = InnoDB
AUTO_INCREMENT = 8
DEFAULT CHARACTER SET = utf8;

CREATE UNIQUE INDEX `nom_UNIQUE` ON `concession`.`couleur` (`nom` ASC);


-- -----------------------------------------------------
-- Table `concession`.`modele`
-- -----------------------------------------------------
DROP TABLE IF EXISTS `concession`.`modele` ;

CREATE TABLE IF NOT EXISTS `concession`.`modele` (
  `id` INT(11) NOT NULL AUTO_INCREMENT,
  `nom` VARCHAR(45) NULL DEFAULT NULL,
  `marque` VARCHAR(45) NULL DEFAULT NULL,
  `annee` INT(11) NULL DEFAULT NULL,
  PRIMARY KEY (`id`))
ENGINE = InnoDB
AUTO_INCREMENT = 12
DEFAULT CHARACTER SET = utf8;

CREATE UNIQUE INDEX `uk_UNIQUE` ON `concession`.`modele` (`nom` ASC, `marque` ASC, `annee` ASC);


-- -----------------------------------------------------
-- Table `concession`.`motorisation`
-- -----------------------------------------------------
DROP TABLE IF EXISTS `concession`.`motorisation` ;

CREATE TABLE IF NOT EXISTS `concession`.`motorisation` (
  `id` INT(11) NOT NULL AUTO_INCREMENT,
  `cylindree` INT(11) NOT NULL,
  `Chevaux` INT(11) NOT NULL,
  `id_carburant` INT(11) NOT NULL,
  PRIMARY KEY (`id`),
  CONSTRAINT `fk_motorisation_carburant`
    FOREIGN KEY (`id_carburant`)
    REFERENCES `concession`.`carburant` (`id`)
    ON DELETE NO ACTION
    ON UPDATE NO ACTION)
ENGINE = InnoDB
AUTO_INCREMENT = 7
DEFAULT CHARACTER SET = utf8;

CREATE UNIQUE INDEX `uk_UNIQUE` ON `concession`.`motorisation` (`cylindree` ASC, `Chevaux` ASC, `id_carburant` ASC);

CREATE INDEX `fk_motorisation_carburant_idx` ON `concession`.`motorisation` (`id_carburant` ASC);


-- -----------------------------------------------------
-- Table `concession`.`ville`
-- -----------------------------------------------------
DROP TABLE IF EXISTS `concession`.`ville` ;

CREATE TABLE IF NOT EXISTS `concession`.`ville` (
  `id` INT(11) NOT NULL AUTO_INCREMENT,
  `nom` VARCHAR(45) NULL DEFAULT NULL,
  PRIMARY KEY (`id`))
ENGINE = InnoDB
AUTO_INCREMENT = 5
DEFAULT CHARACTER SET = utf8;

CREATE UNIQUE INDEX `nom_UNIQUE` ON `concession`.`ville` (`nom` ASC);


-- -----------------------------------------------------
-- Table `concession`.`stock`
-- -----------------------------------------------------
DROP TABLE IF EXISTS `concession`.`stock` ;

CREATE TABLE IF NOT EXISTS `concession`.`stock` (
  `id` INT(11) NOT NULL AUTO_INCREMENT,
  `entrepot` VARCHAR(45) NOT NULL,
  `id_ville` INT(11) NULL DEFAULT NULL,
  PRIMARY KEY (`id`),
  CONSTRAINT `fk_stock_ville`
    FOREIGN KEY (`id_ville`)
    REFERENCES `concession`.`ville` (`id`)
    ON DELETE NO ACTION
    ON UPDATE NO ACTION)
ENGINE = InnoDB
AUTO_INCREMENT = 6
DEFAULT CHARACTER SET = utf8;

CREATE UNIQUE INDEX `entrepot_UNIQUE` ON `concession`.`stock` (`entrepot` ASC);

CREATE INDEX `fk_stock_ville_idx` ON `concession`.`stock` (`id_ville` ASC);


-- -----------------------------------------------------
-- Table `concession`.`vehicule`
-- -----------------------------------------------------
DROP TABLE IF EXISTS `concession`.`vehicule` ;

CREATE TABLE IF NOT EXISTS `concession`.`vehicule` (
  `id` INT(11) NOT NULL AUTO_INCREMENT,
  `prix` DECIMAL(8,2) NULL DEFAULT NULL,
  `occasion` TINYINT(1) NOT NULL,
  `date_entree` TIMESTAMP NOT NULL DEFAULT CURRENT_TIMESTAMP ON UPDATE CURRENT_TIMESTAMP,
  `id_stock` INT(11) NULL DEFAULT NULL,
  `id_modele` INT(11) NOT NULL,
  `id_couleur` INT(11) NOT NULL,
  `id_motorisation` INT(11) NOT NULL,
  PRIMARY KEY (`id`),
  CONSTRAINT `fk_vehicule_couleur`
    FOREIGN KEY (`id_couleur`)
    REFERENCES `concession`.`couleur` (`id`)
    ON DELETE NO ACTION
    ON UPDATE NO ACTION,
  CONSTRAINT `fk_vehicule_modele`
    FOREIGN KEY (`id_modele`)
    REFERENCES `concession`.`modele` (`id`)
    ON DELETE NO ACTION
    ON UPDATE NO ACTION,
  CONSTRAINT `fk_vehicule_motorisation`
    FOREIGN KEY (`id_motorisation`)
    REFERENCES `concession`.`motorisation` (`id`)
    ON DELETE NO ACTION
    ON UPDATE NO ACTION,
  CONSTRAINT `fk_vehicule_stock`
    FOREIGN KEY (`id_stock`)
    REFERENCES `concession`.`stock` (`id`)
    ON DELETE NO ACTION
    ON UPDATE NO ACTION)
ENGINE = InnoDB
AUTO_INCREMENT = 48
DEFAULT CHARACTER SET = utf8;

CREATE UNIQUE INDEX `uk_UNIQUE` ON `concession`.`vehicule` (`date_entree` ASC, `occasion` ASC, `id_modele` ASC, `id_couleur` ASC, `id_motorisation` ASC);

CREATE INDEX `fk_vehicule_stock_idx` ON `concession`.`vehicule` (`id_stock` ASC);

CREATE INDEX `fk_vehicule_modele_idx` ON `concession`.`vehicule` (`id_modele` ASC);

CREATE INDEX `fk_vehicule_couleur_idx` ON `concession`.`vehicule` (`id_couleur` ASC);

CREATE INDEX `fk_vehicule_motorisation_idx` ON `concession`.`vehicule` (`id_motorisation` ASC);


-- -----------------------------------------------------
-- Table `concession`.`vendeur`
-- -----------------------------------------------------
DROP TABLE IF EXISTS `concession`.`vendeur` ;

CREATE TABLE IF NOT EXISTS `concession`.`vendeur` (
  `id` INT(11) NOT NULL AUTO_INCREMENT,
  `nom` VARCHAR(45) NOT NULL,
  `prenom` VARCHAR(45) NOT NULL,
  `id_responsable` INT(11) NULL DEFAULT NULL,
  `id_ville` INT(11) NULL DEFAULT NULL,
  PRIMARY KEY (`id`),
  CONSTRAINT `fk_vendeur_responsable`
    FOREIGN KEY (`id_responsable`)
    REFERENCES `concession`.`vendeur` (`id`)
    ON DELETE NO ACTION
    ON UPDATE NO ACTION,
  CONSTRAINT `fk_vendeur_ville`
    FOREIGN KEY (`id_ville`)
    REFERENCES `concession`.`ville` (`id`)
    ON DELETE NO ACTION
    ON UPDATE NO ACTION)
ENGINE = InnoDB
AUTO_INCREMENT = 7
DEFAULT CHARACTER SET = utf8;

CREATE UNIQUE INDEX `uk_UNIQUE` ON `concession`.`vendeur` (`prenom` ASC, `nom` ASC);

CREATE INDEX `fk_vendeur_responsable_idx` ON `concession`.`vendeur` (`id_responsable` ASC);

CREATE INDEX `fk_vendeur_ville_idx` ON `concession`.`vendeur` (`id_ville` ASC);


-- -----------------------------------------------------
-- Table `concession`.`vente`
-- -----------------------------------------------------
DROP TABLE IF EXISTS `concession`.`vente` ;

CREATE TABLE IF NOT EXISTS `concession`.`vente` (
  `id` INT(11) NOT NULL AUTO_INCREMENT,
  `date_heure` TIMESTAMP NOT NULL DEFAULT CURRENT_TIMESTAMP ON UPDATE CURRENT_TIMESTAMP,
  `id_vendeur` INT(11) NOT NULL,
  PRIMARY KEY (`id`),
  CONSTRAINT `fk_vente_vendeur`
    FOREIGN KEY (`id_vendeur`)
    REFERENCES `concession`.`vendeur` (`id`)
    ON DELETE NO ACTION
    ON UPDATE NO ACTION)
ENGINE = InnoDB
DEFAULT CHARACTER SET = utf8;

CREATE UNIQUE INDEX `uk_UNIQUE` ON `concession`.`vente` (`date_heure` ASC, `id_vendeur` ASC);

CREATE INDEX `fk_vente_vendeur_idx` ON `concession`.`vente` (`id_vendeur` ASC);


-- -----------------------------------------------------
-- Table `concession`.`vehicule_vendu`
-- -----------------------------------------------------
DROP TABLE IF EXISTS `concession`.`vehicule_vendu` ;

CREATE TABLE IF NOT EXISTS `concession`.`vehicule_vendu` (
  `id` INT(11) NOT NULL AUTO_INCREMENT,
  `prix` DECIMAL(8,2) NOT NULL,
  `id_vehicule` INT(11) NOT NULL,
  `id_vente` INT(11) NOT NULL,
  PRIMARY KEY (`id`, `id_vente`),
  CONSTRAINT `fk_vehicule_vendu_vente1`
    FOREIGN KEY (`id_vente`)
    REFERENCES `concession`.`vente` (`id`)
    ON DELETE NO ACTION
    ON UPDATE NO ACTION,
  CONSTRAINT `fk_vehicule_vendu_vehicule1`
    FOREIGN KEY (`id_vehicule`)
    REFERENCES `concession`.`vehicule` (`id`)
    ON DELETE NO ACTION
    ON UPDATE NO ACTION)
ENGINE = InnoDB
DEFAULT CHARACTER SET = utf8;

CREATE INDEX `fk_vehicule_vendu_vente1_idx` ON `concession`.`vehicule_vendu` (`id_vente` ASC);

CREATE INDEX `fk_vehicule_vendu_vehicule1_idx` ON `concession`.`vehicule_vendu` (`id_vehicule` ASC);

CREATE UNIQUE INDEX `id_vehicule_UNIQUE` ON `concession`.`vehicule_vendu` (`id_vehicule` ASC);

USE concession;
-- ville
insert into `ville`(`id`,`nom`) values (1,'Nantes');
insert into `ville`(`id`,`nom`) values (4,'Rennes');
insert into `ville`(`id`,`nom`) values (2,'Saint-Nazaire');
insert into `ville`(`id`,`nom`) values (3,'Vannes');

-- vendeur
insert into `vendeur`(`id`,`nom`,`prenom`,`id_responsable`,`id_ville`) values (2,'Leclerc','Jules',null,4);
insert into `vendeur`(`id`,`nom`,`prenom`,`id_responsable`,`id_ville`) values (5,'Ksarin','Yann',null,null);
insert into `vendeur`(`id`,`nom`,`prenom`,`id_responsable`,`id_ville`) values (1,'DuJardin','Charles',2,2);
insert into `vendeur`(`id`,`nom`,`prenom`,`id_responsable`,`id_ville`) values (3,'Cadoret','Marie',5,2);
insert into `vendeur`(`id`,`nom`,`prenom`,`id_responsable`,`id_ville`) values (4,'Lepine','Julie',5,3);
insert into `vendeur`(`id`,`nom`,`prenom`,`id_responsable`,`id_ville`) values (6,'Dubigeon','Laure',2,4);
insert into `vendeur`(`id`,`nom`,`prenom`,`id_responsable`,`id_ville`) values (7,'Castel','Yann',5,4);

-- stock
insert into `stock`(`id`,`entrepot`,`id_ville`) values (1,'NA1',1);
insert into `stock`(`id`,`entrepot`,`id_ville`) values (2,'SA1',2);
insert into `stock`(`id`,`entrepot`,`id_ville`) values (3,'VA1',3);
insert into `stock`(`id`,`entrepot`,`id_ville`) values (4,'RE1',4);
insert into `stock`(`id`,`entrepot`,`id_ville`) values (5,'RE2',4);

-- couleur 
insert into `couleur`(`id`,`nom`) values (4,'blanc');
insert into `couleur`(`id`,`nom`) values (3,'bleu');
insert into `couleur`(`id`,`nom`) values (7,'gris');
insert into `couleur`(`id`,`nom`) values (5,'jaune');
insert into `couleur`(`id`,`nom`) values (6,'noir');
insert into `couleur`(`id`,`nom`) values (1,'rouge');
insert into `couleur`(`id`,`nom`) values (2,'vert');

-- carburant
insert into `carburant`(`id`,`nom`) values (8,'diesel');
insert into `carburant`(`id`,`nom`) values (10,'electrique');
insert into `carburant`(`id`,`nom`) values (7,'essence');
insert into `carburant`(`id`,`nom`) values (9,'gaz');
insert into `carburant`(`id`,`nom`) values (11,'hybride');

-- motorisation
insert into `motorisation`(`id`,`cylindree`,`Chevaux`,`id_carburant`) values (5,170,2,10);
insert into `motorisation`(`id`,`cylindree`,`Chevaux`,`id_carburant`) values (7,1200,4,7);
insert into `motorisation`(`id`,`cylindree`,`Chevaux`,`id_carburant`) values (6,1200,4,11);
insert into `motorisation`(`id`,`cylindree`,`Chevaux`,`id_carburant`) values (3,1200,6,7);
insert into `motorisation`(`id`,`cylindree`,`Chevaux`,`id_carburant`) values (4,1400,5,8);
insert into `motorisation`(`id`,`cylindree`,`Chevaux`,`id_carburant`) values (1,1600,6,8);
insert into `motorisation`(`id`,`cylindree`,`Chevaux`,`id_carburant`) values (2,1600,7,7);

-- modele
insert into `modele`(`id`,`nom`,`marque`,`annee`) values (4,'440','VOLVO',1996);
insert into `modele`(`id`,`nom`,`marque`,`annee`) values (12,'4L','RENAULT',1970);
insert into `modele`(`id`,`nom`,`marque`,`annee`) values (2,'A8','AUDI',2007);
insert into `modele`(`id`,`nom`,`marque`,`annee`) values (1,'A8','AUDI',2013);
insert into `modele`(`id`,`nom`,`marque`,`annee`) values (7,'C3','CITROEN',2017);
insert into `modele`(`id`,`nom`,`marque`,`annee`) values (8,'C3 CROSS','CITROEN',2017);
insert into `modele`(`id`,`nom`,`marque`,`annee`) values (11,'Captur','RENAULT',2017);
insert into `modele`(`id`,`nom`,`marque`,`annee`) values (9,'CORSA','OPEN',2017);
insert into `modele`(`id`,`nom`,`marque`,`annee`) values (5,'CTS','CADILLAC',2015);
insert into `modele`(`id`,`nom`,`marque`,`annee`) values (3,'Grand Cherokee','JEEP',2011);
insert into `modele`(`id`,`nom`,`marque`,`annee`) values (6,'ix20','HYUNDAI',2017);
insert into `modele`(`id`,`nom`,`marque`,`annee`) values (10,'Kangoo','RENAULT',2017);

-- vehicule
insert into `vehicule`(`id`,`prix`,`occasion`,`date_entree`,`id_stock`,`id_modele`,`id_couleur`,`id_motorisation`) values (12,25000.00,0,'2018-04-13 13:52:28',1,7,2,2);
insert into `vehicule`(`id`,`prix`,`occasion`,`date_entree`,`id_stock`,`id_modele`,`id_couleur`,`id_motorisation`) values (13,41000.00,0,'2018-04-13 13:52:28',2,7,4,1);
insert into `vehicule`(`id`,`prix`,`occasion`,`date_entree`,`id_stock`,`id_modele`,`id_couleur`,`id_motorisation`) values (14,12630.00,1,'2018-04-13 13:52:28',1,8,1,2);
insert into `vehicule`(`id`,`prix`,`occasion`,`date_entree`,`id_stock`,`id_modele`,`id_couleur`,`id_motorisation`) values (15,15000.00,0,'2018-04-13 13:52:28',4,5,5,3);
insert into `vehicule`(`id`,`prix`,`occasion`,`date_entree`,`id_stock`,`id_modele`,`id_couleur`,`id_motorisation`) values (25,52630.00,1,'2018-03-18 12:52:28',1,11,1,2);
insert into `vehicule`(`id`,`prix`,`occasion`,`date_entree`,`id_stock`,`id_modele`,`id_couleur`,`id_motorisation`) values (26,52630.00,1,'2018-03-18 12:52:28',1,10,1,2);
insert into `vehicule`(`id`,`prix`,`occasion`,`date_entree`,`id_stock`,`id_modele`,`id_couleur`,`id_motorisation`) values (27,52630.00,1,'2018-03-18 12:52:28',1,10,4,2);
insert into `vehicule`(`id`,`prix`,`occasion`,`date_entree`,`id_stock`,`id_modele`,`id_couleur`,`id_motorisation`) values (28,52630.00,1,'2018-03-18 12:52:28',1,10,4,1);
insert into `vehicule`(`id`,`prix`,`occasion`,`date_entree`,`id_stock`,`id_modele`,`id_couleur`,`id_motorisation`) values (29,52630.00,1,'2018-03-18 12:52:28',1,10,4,4);
insert into `vehicule`(`id`,`prix`,`occasion`,`date_entree`,`id_stock`,`id_modele`,`id_couleur`,`id_motorisation`) values (30,52630.00,1,'2018-03-18 12:52:28',1,10,4,3);
insert into `vehicule`(`id`,`prix`,`occasion`,`date_entree`,`id_stock`,`id_modele`,`id_couleur`,`id_motorisation`) values (31,52630.00,1,'2018-03-18 12:52:28',1,3,4,3);
insert into `vehicule`(`id`,`prix`,`occasion`,`date_entree`,`id_stock`,`id_modele`,`id_couleur`,`id_motorisation`) values (32,52630.00,1,'2018-03-18 12:52:28',1,3,4,1);
insert into `vehicule`(`id`,`prix`,`occasion`,`date_entree`,`id_stock`,`id_modele`,`id_couleur`,`id_motorisation`) values (33,52630.00,1,'2018-03-18 12:52:28',1,3,4,2);
insert into `vehicule`(`id`,`prix`,`occasion`,`date_entree`,`id_stock`,`id_modele`,`id_couleur`,`id_motorisation`) values (34,52630.00,1,'2018-03-18 12:52:28',2,4,1,2);
insert into `vehicule`(`id`,`prix`,`occasion`,`date_entree`,`id_stock`,`id_modele`,`id_couleur`,`id_motorisation`) values (35,52630.00,1,'2018-03-18 12:52:28',2,5,1,2);
insert into `vehicule`(`id`,`prix`,`occasion`,`date_entree`,`id_stock`,`id_modele`,`id_couleur`,`id_motorisation`) values (36,52630.00,1,'2018-03-18 12:52:28',2,6,1,2);
insert into `vehicule`(`id`,`prix`,`occasion`,`date_entree`,`id_stock`,`id_modele`,`id_couleur`,`id_motorisation`) values (38,52630.00,1,'2018-03-18 12:52:28',2,11,1,5);
insert into `vehicule`(`id`,`prix`,`occasion`,`date_entree`,`id_stock`,`id_modele`,`id_couleur`,`id_motorisation`) values (39,52630.00,1,'2018-03-18 12:52:28',2,8,1,5);
insert into `vehicule`(`id`,`prix`,`occasion`,`date_entree`,`id_stock`,`id_modele`,`id_couleur`,`id_motorisation`) values (40,52630.00,1,'2018-03-18 12:52:28',2,8,1,4);
insert into `vehicule`(`id`,`prix`,`occasion`,`date_entree`,`id_stock`,`id_modele`,`id_couleur`,`id_motorisation`) values (41,52630.00,1,'2018-03-18 12:52:28',2,8,2,4);
insert into `vehicule`(`id`,`prix`,`occasion`,`date_entree`,`id_stock`,`id_modele`,`id_couleur`,`id_motorisation`) values (42,52630.00,1,'2018-03-18 12:52:28',2,8,3,4);
insert into `vehicule`(`id`,`prix`,`occasion`,`date_entree`,`id_stock`,`id_modele`,`id_couleur`,`id_motorisation`) values (43,52630.00,1,'2018-03-18 12:52:28',2,8,4,4);
insert into `vehicule`(`id`,`prix`,`occasion`,`date_entree`,`id_stock`,`id_modele`,`id_couleur`,`id_motorisation`) values (44,52630.00,1,'2018-04-13 16:42:42',null,8,4,4);
insert into `vehicule`(`id`,`prix`,`occasion`,`date_entree`,`id_stock`,`id_modele`,`id_couleur`,`id_motorisation`) values (45,52630.00,0,'2018-04-13 16:43:03',null,11,4,4);
insert into `vehicule`(`id`,`prix`,`occasion`,`date_entree`,`id_stock`,`id_modele`,`id_couleur`,`id_motorisation`) values (46,52630.00,0,'2018-04-13 16:43:09',null,5,4,4);
insert into `vehicule`(`id`,`prix`,`occasion`,`date_entree`,`id_stock`,`id_modele`,`id_couleur`,`id_motorisation`) values (47,52630.00,0,'2018-04-13 16:43:18',null,5,1,4);
insert into `vehicule`(`id`,`prix`,`occasion`,`date_entree`,`id_stock`,`id_modele`,`id_couleur`,`id_motorisation`) values (48,10000.00,1,'2018-04-17 19:00:33',3,1,1,2);
insert into `vehicule`(`id`,`prix`,`occasion`,`date_entree`,`id_stock`,`id_modele`,`id_couleur`,`id_motorisation`) values (49,5000.00,1,'2018-04-17 20:39:18',3,2,1,2);
insert into `vehicule`(`id`,`prix`,`occasion`,`date_entree`,`id_stock`,`id_modele`,`id_couleur`,`id_motorisation`) values (50,5000.00,1,'2018-04-17 20:46:44',3,2,1,2);
insert into `vehicule`(`id`,`prix`,`occasion`,`date_entree`,`id_stock`,`id_modele`,`id_couleur`,`id_motorisation`) values (51,2000.00,1,'2018-04-17 21:11:40',1,12,4,7);
insert into `vehicule`(`id`,`prix`,`occasion`,`date_entree`,`id_stock`,`id_modele`,`id_couleur`,`id_motorisation`) values (52,2000.00,1,'2018-04-17 21:30:44',1,12,4,7);
insert into `vehicule`(`id`,`prix`,`occasion`,`date_entree`,`id_stock`,`id_modele`,`id_couleur`,`id_motorisation`) values (57,50000.00,1,'2018-04-23 11:16:57',null,11,1,2);
insert into `vehicule`(`id`,`prix`,`occasion`,`date_entree`,`id_stock`,`id_modele`,`id_couleur`,`id_motorisation`) values (58,15000.00,1,'2018-04-23 11:16:57',null,10,4,3);

-- vente
insert into `vente`(`id`,`date_heure`,`id_vendeur`) values (38,'2018-04-20 18:26:01',4);
insert into `vente`(`id`,`date_heure`,`id_vendeur`) values (51,'2018-04-23 11:16:57',4);

-- vehicule vendu
insert into `vehicule_vendu`(`id`,`prix`,`id_vehicule`,`id_vente`) values (8,50000.00,25,38);
insert into `vehicule_vendu`(`id`,`prix`,`id_vehicule`,`id_vente`) values (9,15000.00,30,38);
insert into `vehicule_vendu`(`id`,`prix`,`id_vehicule`,`id_vente`) values (16,50000.00,57,51);
insert into `vehicule_vendu`(`id`,`prix`,`id_vehicule`,`id_vente`) values (17,15000.00,58,51);


Remarques

A vous de jouer…

Encore des SELECT

  1. Afficher toutes les données des vendeurs (sans faire de jointure)
  2. Afficher le nom et le prénom de tous les vendeurs
  3. Afficher le prénom de tous les vendeurs
  4. Afficher le prénom de tous les vendeurs sans doublon (une seule ligne par prénom)
  5. Afficher les données des vendeurs et de sa ville rattachée
  6. Afficher le nom, prénom et la ville des vendeurs
  7. Afficher le nom, prénom et la ville des vendeurs en affichant en entête de colonne : nom, prénom, ville
  8. Afficher le nom, prénom et nom du responsable des vendeurs
  9. Afficher la liste des véhicules rouges
  10. Afficher des véhicules rouges et des véhicules verts
  11. Afficher des véhicules en stock
  12. Afficher des véhicules en stock, ayant une couleur contenant le lettre u
  13. Afficher des véhicules en stock à Nantes
  14. Rechercher le carburant essence.
  15. Écrire une requête recherchant un unique vendeur
  16. Écrire une requête recherchant une unique motorisation
  17. Écrire une requête recherchant un unique véhicule
  18. Afficher des modèles et de leur différent prix pour les véhicules essences et des véhicules rouges. (Indication : le SELECT des véhicules rouges est différent du SELECT des véhicules essence).
  19. Afficher de tous les véhicules avec toutes leurs caractéristiques
  20. Afficher de tous les véhicules avec toutes leurs caractéristiques, sans afficher les id
  21. Afficher de tous les véhicules avec toutes leurs caractéristiques, sans afficher les id, et en utilisant les alias pour les colonnes
  22. Afficher des véhicules vendus avec leurs caractéristiques et le nom du vendeur
  23. Afficherte des véhicules en vente
  24. Afficher des motorisations triées par carburant, puissance, cylindrée.
  25. Inventaire du stock : nombre de véhicules par stock/marque/modèle.
  26. Afficher des stocks et du prix du vehicule le plus cher dans chaque stock (sans afficher le véhicule).
  27. Pour chaque stock, afficher la marque ayant le vehicule le moins cher, ainsi que sa valeur. (Cet exercice est plus difficile).

Un peu de CRUD

  1. Ajouter un nouveau vendeur.
  2. Mettre à jour le nom d’un vendeur.
  3. Affecter tous les vendeurs de la ville de Nantes à la ville de Saint-Nazaire.
  4. Supprimer le vendeur ayant l’id 8.

Solutions

Pas tout de suite !