🖨️ Version PDF
Voici une rapide présentation des différents diagrammes. Tous ne sont pas utilisés en entreprise.
Définit la structure fondamentale de votre application. Ce diagramme permet de tracer une représentation de haut niveau du système : vous définissez à la fois qui sont les acteurs externes de votre système et les activités auxquelles ils se livrent en utilisant le système.
vous définissez à la fois qui sont les acteurs externes de votre système et les activités auxquelles ils se livrent en utilisant le système
Définit la structure statique d'un modèle. Il contient un jeu de packages, des classes, des interfaces ainsi que leurs liens. L’ensemble de ces objets forme une structure de dépendances, constituant une représentation logique de tout ou partie d’un système logiciel.
structure statique d'un modèle
Décrit la structure des éléments d'un modèle. Il complète le diagramme de classes, et affiche les objets (instances de classe), les liens entre objets (instances d’association), et les dépendances.
structure des éléments d'un modèle
instances de classe
Décrit la façon dont le système accomplit les opérations spécifiées dans le diagramme de cas d’utilisation. Il fournit la même information que les diagrammes de séquence, la principale différence avec ces derniers réside dans le fait que le diagramme de collaboration se focalise sur les objets en action, il montre des objets qui collaborent sans tenir compte de l’aspect temporel. Les Messagesprécisent l’ordre des échanges.
se focalise sur les objets en action, il montre des objets qui collaborent
Messages
Décrit la façon dont le système accomplit les opérations spécifiées dans le diagramme de cas d’utilisation. Il contient des séries chronologiques d'appels de méthodes entre objets.
contient des séries chronologiques d'appels de méthodes entre objets
Décrit le comportement possible d'un classificateur unique (cas d’utilisation, composant ou classe). Il représente un nombre fini d’états que le classificateur peut avoir, ainsi que les transitions qui provoquent un changement d’état.
comportement possible d'un classificateur unique
Modélise les aspects dynamiques d'un système. Il décrit les flux conduits par le traitement interne et représente le comportement interne d’un élément du modèle : cas d’utilisation, package, classificateur ou opération.
aspects dynamiques d'un système
flux
Modélise la structure du logiciel en incluant les dépendances entre le code source, le code binaire et les composants exécutables. Un exemple est fournit un peu plus bas dans cette page.
structure du logiciel
Mise en oeuvre qui complète les diagrammes de composants en fournissant des informations plus détaillées sur la mise en oeuvre physique et les interactions des composants.
mise en oeuvre physique et les interactions des composants
Il existe 3 catégories de diagrammes pour décrire (certains en les répartissent en 2 catégories) :
ou
Fonctionnalités
Données
Actions dans le temps
Nous étudierons en détail comment construire ce type de diagramme bien pratique qui montre les interactions entre acteurs et système (pratique dans la phase de recueil des besoins).
C’est le diagramme des cas d’utilisation (USE CASE)
L’équivalent SCRUM est le USER STORY.
Avec ce diagramme, on identifie les acteurs et leurs rôles ainsi que les fonctionnalités de l'application.
acteurs
rôles
fonctionnalités de l'application
On définit un Use Case global pour l’application, puis des Uses Cases détaillés si besoin pour chacun des Uses cases principaux.
Quelques exemples et explications sur le site www.uml-sysml.org
Remarque : Chaque Use Case doit donner lieu à la description d’un scénario textuel décrivant tout le cheminement du traitement
Nous étudierons en détail comment construire ce type de diagramme. Il est indispensable de le maitriser.
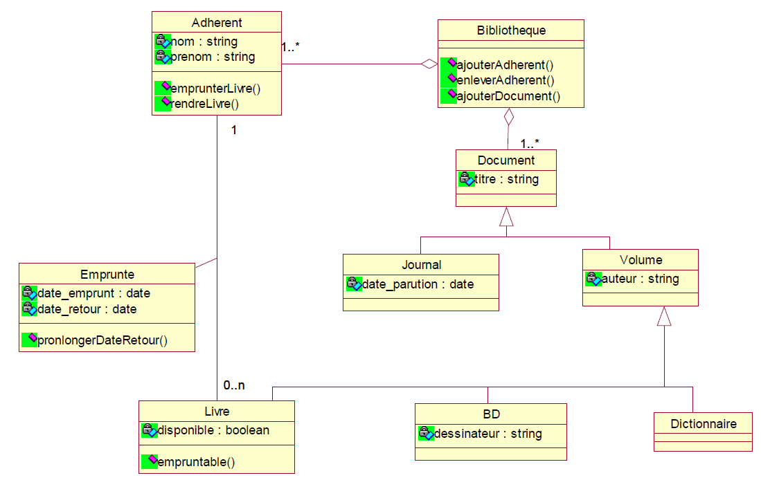
C’est le diagramme des classes (MOO) Modèle Orienté Objet.
On définit les classes (entités) qui sont persistantes (celles qui seront stockées en base de données ou sous une autre forme (fichiers JSON, fichiers Objets, CSV, NoSQL, …).
persistantes
Premier cours sur la construction des Classes et des relations
Vous utilisez au choix le diagramme des séquences ou le diagramme d’activité.
Pour l’enchaînement des écrans, on utilise le diagramme de navigation qui permet de mettre en place la cinématique d’un site avec les relations.
Nous étudierons ce type de diagramme. Il n’est pas indispensable mais bien pratique pour savoir quels sont les différents acteurs et composants qui interagissent entre eux.
Lien vers une petite vidéo Youtube de moins de 9 minutes pour comprendre le diagramme de séquence
On définit une action utilisateur dans le temps. Une action exécute une URL et par conséquent, fait appel à une méthode d’un contrôleur, ce qui déclenche une action et renvoie une réponse ou pas.
Bien utile dans une architecture MVC, car il aide à la réalisation des contrôleurs. Avec ce diagramme, nous sommes capable de nommer une requête https.
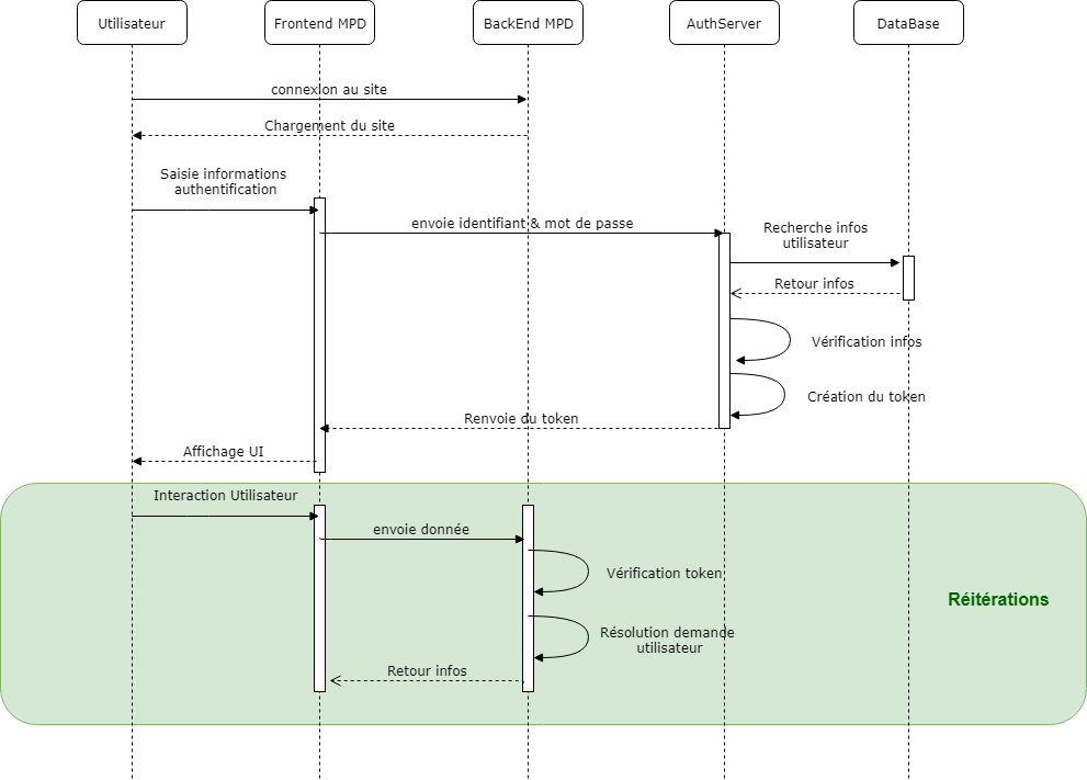
Un exemple d’authentification de token avec Spring Boot sous forme d’un diagramme de séquence.
Si vous ne comprenez pas tout à ce stade de la formation, ce n’est pas essentiel.
Attention, ce diagramme peut se confondre avec celui d’Etats-Transition.
Ce diagramme décrit un comportement en fonction du temps.
comportement en fonction du temps
Le diagramme de navigation définit l’enchaînement des vues (écrans). Il est complémentaire au diagramme d’activité. C’est ce que l’on appelle la cinématique. Il n’y a pas de normalisation pour ce dernier. Vous êtes libre de le réaliser comme bon vous semble.
N’hésitez pas à vous procurer ce très bon livre.
Auteur : Philippe Bouget Sources : diverses (documentation PowerAMC, Developpez.com, et réalisation personnelle avec PlantUML, Dia, Win’Design)